The Scalable Thread
Subscribe
Sign in
Home
🏍️ Starter
🚙 Intermediate
✈️ Advanced
📺 Case Studies
Archive
About
Why are Event-Driven Systems Hard?
Understanding the Core Challenges of Asynchronous Architectures
Sep 14, 2025
100
5
5
Why "What Happened First?" Is One of the Hardest Questions in Large-Scale Systems
Understanding Why Exact Ordering of Events is Hard in Large Scale Systems
Aug 30, 2025
34
6
4
How to Keep Services Running During Failures?
Strategies for Graceful Degradation in Large Scale Distributed Systems
Aug 16, 2025
52
1
5
Most Popular
View all
What is Event Sourcing?
Feb 14, 2025
64
5
What is Saga Pattern in Distributed Systems?
Feb 21, 2025
63
9
How to Improve Performance of Your Database?
May 9, 2025
86
10
What is Service Discovery?
Feb 7, 2025
67
8
How to Build Idempotent APIs?
Apr 25, 2025
82
1
8
What is the Claim-Check Pattern in Event-Driven Systems?
Mar 7, 2025
53
2
6
Starter
View all
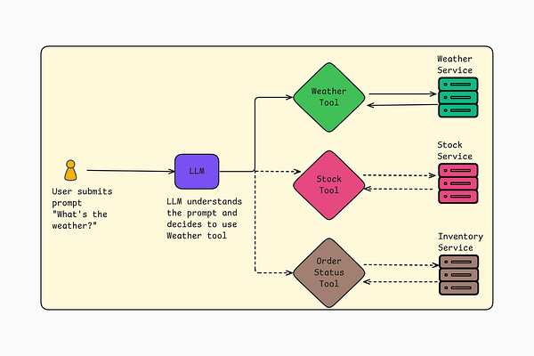
How Tool Calling Works in LLMs
Understanding the Internals of Tool Calling in Large Language Models
Jun 20, 2025
33
1
2
What is Function Sharding in Serverless Computing?
Understanding How Data Computation Can be Divided-and-Conquered in Serverless Architecture
Jan 17, 2025
26
4
Sidecar Pattern for Single Node Multi-Container Applications
Understanding Sidecar Design Pattern for Containerized Applications
Jan 3, 2025
37
3
The Scalable Thread
One well-researched system design article simplified like you're five, every two weeks!
Subscribe
Social
Threads
Instagram
LinkedIn
Intermediate
View all
How to Keep Services Running During Failures?
Strategies for Graceful Degradation in Large Scale Distributed Systems
Aug 16, 2025
52
1
5
How to Optimize Performance with Cache Warming?
Optimizing Performance and User Experience in Large-Scale Distributed Systems
Aug 1, 2025
26
4
How Feature Flags Enable Safer, Faster, and Controlled Rollouts
Understanding Effective Rollouts Using Feature Flags in Distributed Systems
Jun 7, 2025
22
4
How to Improve Performance of Your Database?
Strategies for Scaling Databases in Distributed Systems
May 9, 2025
86
10
Advanced
View all
Why are Event-Driven Systems Hard?
Understanding the Core Challenges of Asynchronous Architectures
Sep 14, 2025
100
5
5
Why "What Happened First?" Is One of the Hardest Questions in Large-Scale Systems
Understanding Why Exact Ordering of Events is Hard in Large Scale Systems
Aug 30, 2025
34
6
4
How to Handle Concurrency with Optimistic Locking?
Understanding How Distributed Systems Avoid Race Conditions
May 17, 2025
52
2
7
How Failover Works in Single Leader Databases
Strategies for Handling Failover in Single Leader Architectures
May 2, 2025
17
1
3
Production Case Studies
View all
How Nginx Handles Thousands of Concurrent Requests
Understanding Event-driven Non-blocking Architecture of Nginx
Nov 29, 2024
56
1
6
How Amazon Route 53 Handles DDoS Attacks with Shuffle Sharding
Understanding How to Provide Clients Single Tenant Experience in a Shared Cluster
Nov 22, 2024
22
4
How Canva Handles Billions of Events to Track Content Usage
Understanding The Evolvement of Canva's Content Usage Counting Service Architecture
Nov 15, 2024
18
5
How Grab Stores and Processes Millions of Orders Everyday
Understanding the Distributed Data Solution That Powers the Grab Orders Platform
Nov 1, 2024
19
1
4
This site requires JavaScript to run correctly. Please
turn on JavaScript
or unblock scripts